
在科技日新月异的当下,L4级智驾系统凭借其出色的计算能力与可靠的安全性,成为智能驾驶领域的引领者,开启了智能驾驶的全新篇章。然而,为确保智驾的稳定性与可靠性,高里程数的道路测试必不可少。据统计,自动驾驶汽车至少需进行110亿英里的里程测试,按常规驾驶速度估算,大约需要耗费500年的驾驶时间。只有通过如此漫长且海量的测试,才能证明自动驾驶车辆的事故率低于人类驾驶员,从而实现落地应用。如此大规模的测试,无疑会消耗大量的时间与人力成本。此外,现实交通中存在着诸如暴雨、浓雾等极端场景,这些场景出现的频率较低,却对自动驾驶技术的应对能力构成了严峻挑战,仅依靠常规的道路测试,智驾算法很难得到充分的检验,这无疑进一步限制了新技术的落地进程。
在此背景下,数据回灌技术应运而生。通过将实车在道路行驶过程中采集的场景数据,于实验室环境中精准回放,进而对智能驾驶车辆的感知融合算法展开全面的测试与验证。这一技术犹如强大的助推器,为自动驾驶技术的稳健发展提供了有力支持。
产品介绍

怿星科技与合作伙伴共同开发L4级智驾数据回灌系统,通过先进的多传感器数据传输技术和时间同步机制,准确地将海量数据回灌到车辆的域控制器中,能够让车辆在不断的学习中提升自主驾驶的能力,将数据转化为“智慧”。

硬件平台

怿星智驾数据回灌系统硬件模块主要涵盖电源控制模块、高性能服务器、板卡机箱和故障注入模块等设备。

其中,板卡机箱具备高度的灵活性,可根据回灌数据的类型进行板卡选型,具体包括:
以太网板卡
总线板卡
图像板卡
时间同步板卡
其他数据扩展板卡
同时该硬件架构具备以下优势:
同步性能(高实时性):PXI机箱同步精度高达ns级别,包含专用的10MHz系统参考时钟,能够满足高级定时和同步的需求。回灌系统不同板卡间支持同步触发,同步输出图像帧/数据帧误差小于1ms。此外还可以使用基于绝对时间的同步方法,其中包括GPS、IEEE 1588或IRIG在内的多种时钟源。
数据传输性能(高带宽):PXI机箱基于PCIe3.0标准,支持24GB/s带宽数据传输,且真实回灌链路的数据量达60Gbps(不少于10路的8M、30FPS的高清摄像头、不少于1路的激光雷达、不少于4路毫米波雷达、车载总线数据)。
数据处理性能(高算力):基于高性能服务器处理大容量数据在线解析问题。视频数据使用CUDA核心加速编解码,数据传输采用RDMA传输,保证视频数据实时性、完整性。
灵活性(高扩展):该架构在通道数量、编解串芯片类型和数据编解码格式等多方面支持个性化设置。
软件平台

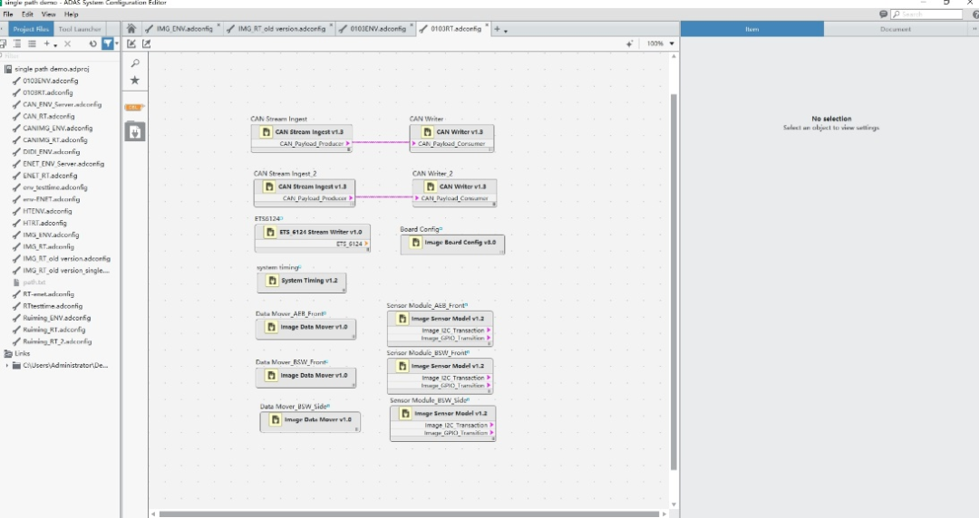
在参数配置界面中,用户无需复杂繁琐的操作流程,仅需通过拖动、连线的方式,就能实现对时间同步、以太网、视频、总线等众多回灌模块统一部署。这种操作模式极大地降低了使用门槛,即便是初次接触该系统的用户,也能迅速上手,为自动驾驶数据采集工作的顺利开展提供了有力保障。

实时监测界面由多行数据组成,通过客户的配置,可以实时监控上位机方面,支持H264、H265等常见的编解码方式,以满足不同场景下的存储与传输需求。
回灌时间模拟:回灌系统既能基于录制报文的过去时间回灌,也能够基于待测件当前时间回灌(支持在线修改时间戳)。
视频传输串行接口:支持美信(GMSL1/2)、TI(FPD LINK 3)编解串通信协议,支持模拟不同型号的相机串行器输出,支持嵌入行位置、内容修改。
视频故障模拟:图像噪声模拟(高斯噪声、均匀噪声)、图像像素修改、周期性丢帧/随机性丢帧、I2C故障模拟。
以太网/CAN回灌数据故障模拟:随机性丢帧、周期性丢帧、发送重复帧以及时间戳跳变。
以太网/CAN硬件故障注入模拟:支持汽车以太网P和N信号间短路、断路测试,对KL30/GND短路测试;支持CAN总线电源短路、接地短路、信号短路、信号断路等故障模拟。
时钟同步:支持PTP、gPTP、GPS等授时方式,且回灌机箱支持Master/Slave模式切换。
回灌通道控制:所有回灌通道支持单独控制,且可单独添加时延参数。
软件控制接口:提供软件API接口,支持Python/C/C++调用,能够对回灌软件和故障注入软件进行控制(回灌开始/停止/重播等)。
怿星智驾回灌方案的优势
综上,怿星科技智驾回灌方案的优势如下:
高实时:硬件链路的实际同步精度达到ns级别,能够满足高级定时和同步的需求,更贴近智驾控制器实车场景下的信号同步状态。
大带宽:系统整体链路100Gbps的数据回灌,满足L4级别智驾数据的大带宽需求,绝大多数情况下实车采集的传感器数据回灌都可满足。
运行稳定:能够保证连续回灌48+小时以太网、视频以及CAN总线等数据不丢帧(丢帧率低于0.01%),系统运行稳定。
复用度高:支持美信和TI的编解串芯片,如果客户更换样件,只需进行相关适配,无需更换视频板卡即可使用,项目可复用性更高。
团队项目经验丰富:怿星交付过多个L2/L3/L4级别的智能驾驶项目,具备丰富的智驾数据回灌项目经验。